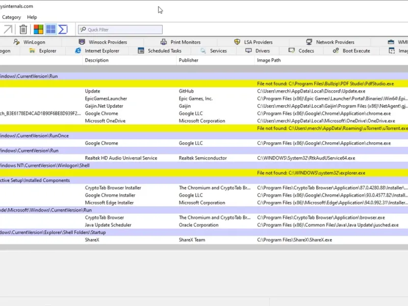
Программа Autoruns поможет вам контролировать автозапуск программ при включении Windows. Если вас раздражает автоматический запуск ненужных приложений, Autoruns станет идеальным решением. Программа показывает все приложения, которые запускаются при включении компьютера, и позволяет отключить их автозапуск, удаляя соответствующие записи из реестра Windows. Вы можете найти информацию о .exe файлах в Google, чтобы убедиться, что они не нужны при каждом запуске системы. Autoruns также позволяет навсегда удалить вредоносные .exe файлы, которые могут нарушать стабильность вашего ПК. Программа предоставляет информацию о DLL файлах, необходимых для запуска Windows, и позволяет управлять расширениями браузера и самим Проводником Windows. С помощью Autoruns вы сможете оптимизировать скорость работы вашего ПК, предотвращая запуск ненужных программ, которые только занимают память.




Средненькая программа! Вроде и полезно, но есть моменты, которые не совсем очевидны. Имела трудности с некоторыми опциями.