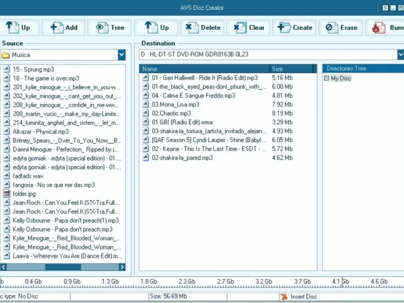
AVS Disc Creator — это полезное приложение, основная цель которого — упростить процесс записи CD и DVD. Программа обладает удобным интерфейсом, элегантным и полностью настраиваемым с помощью системы скинов. Вам нужно всего лишь выбрать файлы с жесткого диска, которые вы хотите записать на CD или DVD, благодаря встроенному проводнику. Все выбранные файлы можно переименовать и организовать в папки. Кроме того, чтобы убедиться, что вы не превысите емкость диска, под проводником отображается график, показывающий размер ваших файлов и максимальную емкость носителя.




Доволен! Очень удобно работать. Легко загружать проекты, но лучше бы было больше шаблонов для создания обложек.