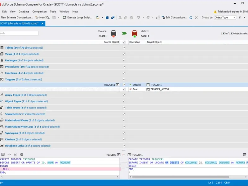
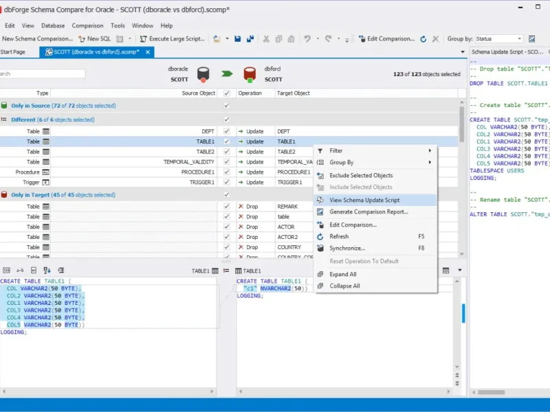
dbForge Schema Compare for Oracle — это мощный инструмент для сравнения и синхронизации схем баз данных, который идеально подходит как для разработчиков приложений, так и для администраторов баз данных (DBA). Этот инструмент для сравнения Oracle станет незаменимым помощником, когда нужно определить влияние изменений, внесенных в схему базы данных. Он легко выявляет все различия и позволяет создавать настраиваемые скрипты синхронизации схем Oracle. С dbForge Schema Compare for Oracle вы сможете значительно упростить процесс управления изменениями в базе данных и обеспечить ее целостность и актуальность.







Приложение неплохое, использую его каждый день. Есть своих плюсы, но иногда возникают проблемы с синхронизацией. Молодцы, но работать надо!