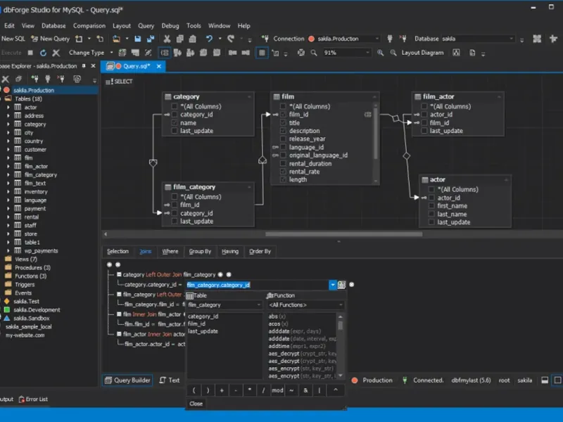
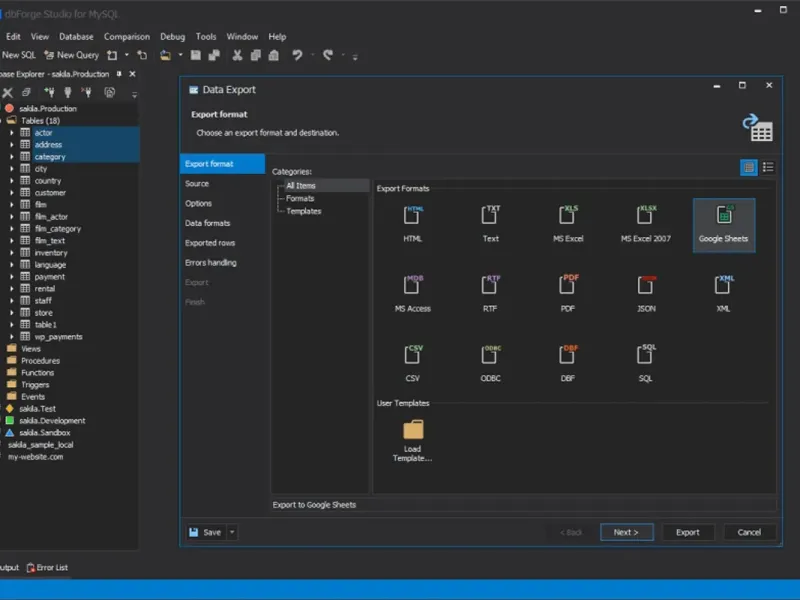
dbForge Studio for MySQL — это универсальный графический инструмент для разработки, управления и администрирования баз данных MySQL и MariaDB. Эта интегрированная среда разработки (IDE) позволяет создавать и выполнять запросы, разрабатывать и отлаживать хранимые процедуры, автоматизировать управление объектами базы данных и анализировать данные таблиц через интуитивно понятный интерфейс. Клиент MySQL предоставляет инструменты для сравнения и синхронизации данных и схем, инструменты для создания отчетов по базе данных, опции резервного копирования с возможностью планирования и многое другое. dbForge Studio for MySQL — ваш надежный помощник в работе с базами данных.




ooo.boctok
Я просто в восторге от dbForge Studio для MySQL! Настолько всё интуитивно понятно и удобно, невозможно не влюбиться! Инструменты просто на высоте. Спасибо разработчикам за такой шедевр!
Kirill Markevich
Слушайте, dbForge Studio - это настоящая находка! Удобные шорткат и многофункциональность просто не поборют. Я даже не представлял, что это так просто! Я в восторге!
Kseniya Abroskina
dbForge просто рай для разработчиков! Так легко и быстро строить базы, все под рукой! Я не представляю, как жил без него! Очень советую!