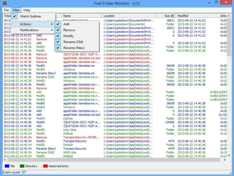
Free Folder Monitor — это приложение на Java, которое помогает отслеживать изменения в папках для определенного типа файлов. Вы можете задать команду, которую хотите выполнить, и она будет запущена для указанного файла. Программа позволяет одновременно мониторить несколько папок и предоставляет список всех отслеживаемых директорий. При любом изменении в папках вы получите уведомление в системном трее и подробный отчет, который можно просмотреть в главном окне. Free Folder Monitor обладает простым и удобным интерфейсом, который позволяет легко использовать приложение и запускать команды с неограниченным количеством параметров. Несмотря на то, что приложение доступно только на английском языке, его интуитивно понятный интерфейс делает использование простым и удобным даже для тех, чей родной язык не английский.




Timur11082015
Супер, чуваки! Скачал и не пожалел. Очень удобно отслеживать изменения в папках. Иногда бывают глюки, но это не страшно, в общем, кайфую! Теперь все под контролем, спасибо разработчикам!
Denis Sotnikov
Неплохая программка для мониторинга, использую её резкое время. Упрощает жизнь, но иногда выдает странные баги, которые отвлекают. Если стянете, то не пожалеете, но имейте в виду некоторые нюансы.
Olga Rezinkina
Разработчики явно стараются, но приложение с недочетами. Я всё равно оставляю 3 звезды, надеюсь на чистоту. Есть хорошая основа, все функции работают, но нужны доработки.