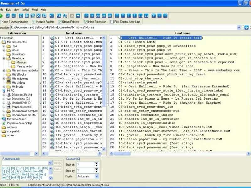
Renamer — это простое в использовании приложение, с помощью которого вы сможете легко переименовывать файлы и папки. Программа работает как проводник Windows, что позволяет вам свободно перемещаться по папкам и выбирать те, где находятся файлы, которые нужно переименовать. После выбора папки вы увидите два столбца: начальный и конечный вид файла после внесения изменений. Вы можете вручную добавлять нужные изменения или автоматически применять их. Одной из полезных функций является возможность автоматически изменить все файлы, сделав их названия заглавными или строчными буквами, заменяя одну букву на другую и т.д. Благодаря Renamer, всего за несколько минут вы сможете привести в порядок все файлы, которые были у вас в беспорядке на компьютере.


Igor Shpitko
Эта программа просто огонь! Я стал переименовывать свои файлы за считанные секунды, а интерфейс такой удобный! Спасибо разработчикам, вы лучшие! Я в шоке от удобства!
Slava-om
Соответствие ожиданиям на все 100%! Приложение работает быстро, а возможность массового переименования просто радует. Могу переименовывать долго... в радости!
inverigina
Хорошее приложение, мне понравилось! Простой, но функциональный. Есть небольшие недочёты, но в целом хорошо справляется с задачами.