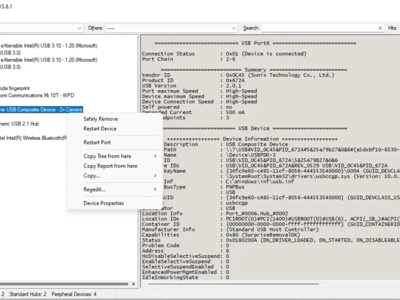
USB Device Tree Viewer — это удобное приложение для просмотра и анализа подключенных USB-устройств на вашем компьютере. С его помощью вы сможете легко определить, какие устройства подключены к вашему ПК, узнать их характеристики, а также диагностировать возможные проблемы. Программа отображает подробную информацию о каждом устройстве, включая его тип, серийный номер, производителя и многое другое. USB Device Tree Viewer поддерживает различные версии USB, от 1.0 до 3.1, и позволяет отслеживать состояние каждого порта. Это незаменимый инструмент для тех, кто хочет иметь полный контроль над своими USB-устройствами и обеспечить их бесперебойную работу. Приложение отличается простым и интуитивно понятным интерфейсом, что делает его доступным даже для начинающих пользователей. Скачайте USB Device Tree Viewer и получите полный доступ к информации о ваших USB-устройствах!







Nadezhda Efimova
Просто бомба! Отличный инструмент для диагностики. Я в восторге, всем советую! Пользуюсь почти каждый день, не подводит!
Maksim Koshelev
Классная программа! Узнал все об устройствах на компе, прост в использовании. Теперь всегда знаю, что подключено. Чётко, молодцы разработчики!
vpsh3591
Неплохая программа для работы с USB. Полезно. Есть нюансы с отображением, но ничего страшного. Всё же рекомендую попробовать.